#漏洞 #WinRAR

⚠️WinRAR曝高危目录穿越漏洞CVE-2025-6218):攻击者可劫持系统敏感目录

1️⃣ 漏洞概述

漏洞名称 :WinRAR目录穿越漏洞
漏洞编号 :CVE-2025-6218(关联QVD-2025-24408)
威胁等级 :高危(CVSS 3.1评分8.8)
公开时间 :2025年6月21日
利用可能性 :高
危害影响 :攻击者可诱使用户解压恶意压缩包,实现 敏感信息泄露 或 远程代码执行(RCE)。

2️⃣ 漏洞详情

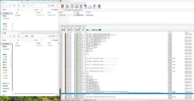
1. 漏洞成因
WinRAR在解压过程中对压缩包内文件路径的校验机制存在缺陷。攻击者可构造包含特殊相对路径(如..\)的恶意压缩文件,绕过安全限制,将文件释放至系统敏感目录(如启动项、系统目录)。
2. 攻击场景
* 用户从不可信来源下载并解压恶意RAR文件。
* 恶意文件被写入系统启动目录,重启后自动执行攻击代码(如勒索软件、间谍程序)。
* 结合社会工程学手段(如钓鱼邮件、伪装下载链接),可大幅提升攻击成功率。

3️⃣ 影响范围

* 受影响版本 :WinRAR < 7.12(包括Windows版RAR、UnRAR及UnRAR.dll)。
* 不受影响组件 :Unix版RAR/UnRAR、RAR for Android。
* 用户规模 :全球超5亿用户面临风险。

4️⃣ 处置建议

-安全更新
用户应尽快升级到WinRAR 7.12或更高版本,以修复该漏洞。
官方下载链接:
https://www.rarlab.com/download.htm
修复缓解措施:
避免打开不可信来源的压缩文件。

5️⃣ 参考资料

https://www.zerodayinitiative.com/advisories/ZDI-25-409
 
 
Back to Top